スタックチャンたちの会話をのぞこう
完成
358
完成
358
ゆきちゃん、しゅんくん、そらくん。
3人のスタックチャンたちが家族として暮らしています。
今日はどんな会話をしているのかな?
スタックチャンたちのの“日常”をそっとのぞいてみませんか?
- 動画
-
- 開発素材
-
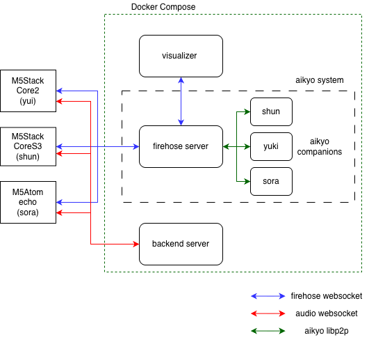
- システム構成
-

- ストーリー
-
- メンバー
-
-
- 吉髙僚眞 @ryouma_yoshitaka
-
-
- 関連イベント
-
-
ヒーローズ・リーグ 20252025-09-01 開催
-
- 同じニオイがする作品
-
-
昭和育ちなおっさんたちは黒電話を携帯する夢を実現する...
-
サッカーロボット/ Soccer Robot
-
巡回君2号
-
Möbiusschleife: Beyond the Bounds of a VR System
-






人←→AIではなくAI←→AI。AIとの生活の新しい形が想像できて楽しいですね。デモ動画がたいへんカワイイでした!そらくんの動きが特に好きです。